前の画像
次の画像
記事へ
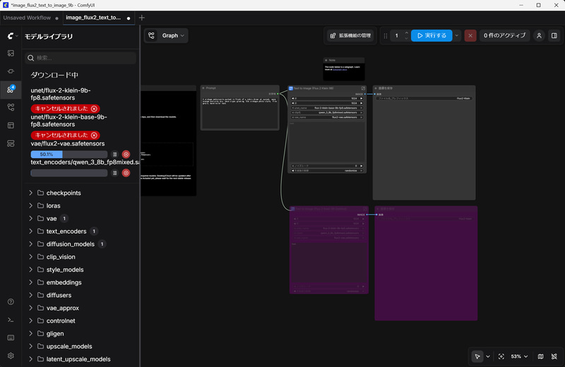
ComfyUIに戻ってダウンロードをスタート。同意が必要なモデルはキャンセル扱いになるが気にせず、ダウンロードが終わったらComfyUIを再起動する
より高フレームレート/高画質なDLSS 4.5など、NVIDIAが最新技術をデモ
2026年1月13日
SUPERや60は出なかったが、ソフトの力でこれだけスゴくなったGeForce RTX
2026年1月23日