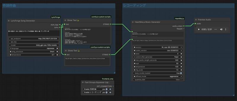
ComfyUI-LyricForge+HeartMuLa Music Generator用Workflow。これなら歌詞が書けなくてもキーワードだけ入れれば後は自動生成される

ComfyUI-LyricForge+HeartMuLa Music Generator用Workflow。これなら歌詞が書けなくてもキーワードだけ入れれば後は自動生成される