前の画像
次の画像
記事へ
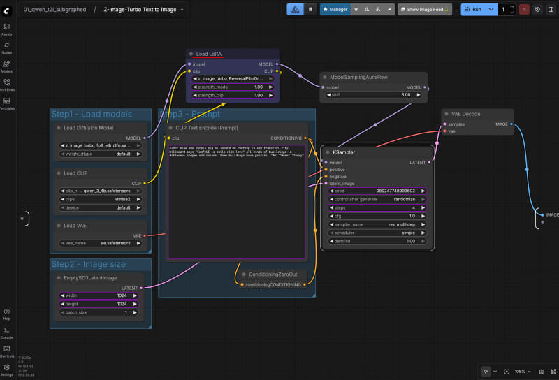
Load LoRA nodeを追加、LoRAファイル名選択、strength_modelとstrength_clipをPromote Widget
Ubuntu日和
【第83回】今からAI画像生成を始める人のためのComfyUIインストール方法
2025年12月20日