前の画像
次の画像
記事へ
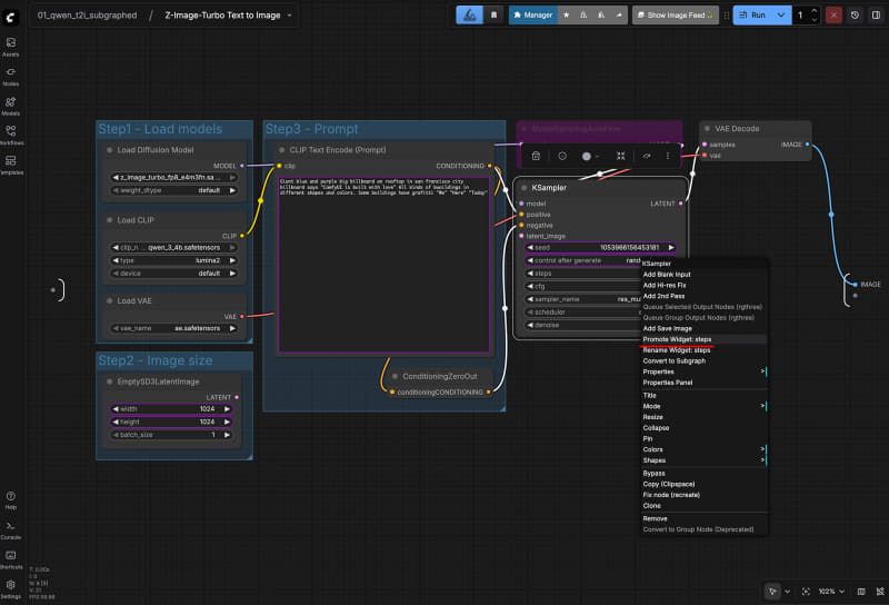
stepsも表示したい時は、右クリックでPromote Widget stepsを選べば、表側に表示される
Ubuntu日和
【第83回】今からAI画像生成を始める人のためのComfyUIインストール方法
2025年12月20日