ローカル動画生成をSora 2っぽく使う――LLMシナリオ生成を組み込もう
(5/7)
前の画像
(5/7)
次の画像
記事へ
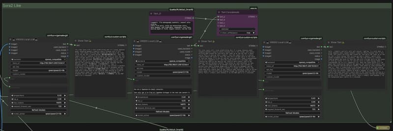
シナリオ生成→日本語/ローマ字変換→LTX-2.3が理解しやすいプロンプトへ変換
前の画像
(5/7)
次の画像
記事へ