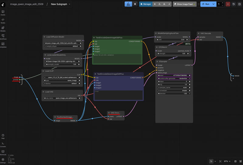
Qwen-Image-Edit-2509のSubgraph側。左側のタップに画像入力が出ている。Text Encode部分も表に出るよう、タップへ接続

Qwen-Image-Edit-2509のSubgraph側。左側のタップに画像入力が出ている。Text Encode部分も表に出るよう、タップへ接続