前の画像
次の画像
記事へ
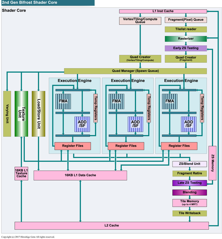
Mali-G52のシェーダコアブロック図PDF版はこちら
後藤弘茂のWeekly海外ニュース
GPU性能の倍増を目指すArmの第2世代「Bifrost」アーキテクチャ
2018年3月14日
Arm、3倍以上の機械学習性能を実現したTV/エントリースマホ向けGPU
2018年3月6日
Armが深層学習向けに拡張された新GPU「Mali-G52」などを発表
2018年3月8日