前の画像
次の画像
記事へ
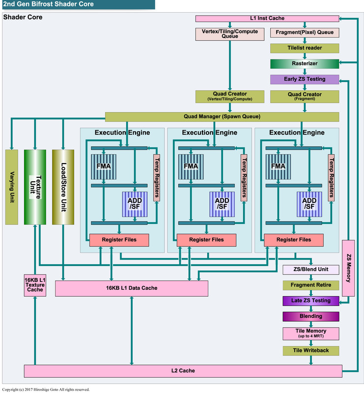
Mali-G52のシェーダコアのブロック図PDF版はこちら
Arm、3倍以上の機械学習性能を実現したTV/エントリースマホ向けGPU
2018年3月6日
後藤弘茂のWeekly海外ニュース
Armが深層学習向けに拡張された新GPU「Mali-G52」などを発表
2018年3月8日
ニューラルプロセッサに対抗するArmのMali GPU
2018年3月15日
Armの新世代フラグシップGPU「Mali-G76」
2018年6月4日